External App Interaction
Product Teams can interact with their app externally, add more functionality to the app's saving state, and control service exposure. Users are shown how to navigate various aspects of this using the provided diagrams, Frequently Asked Questions (FAQs), and links.
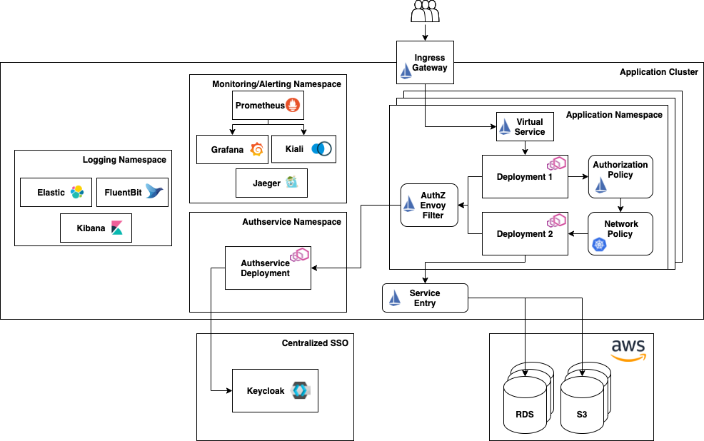
Diagrams
To better understand how to interact with an external app, refer to the diagrams provided in the following:
External Endpoint Diagram

Ingress Gateway Diagram

Additional Information
This section provides additional information regarding this process.
FAQs
What is a virtual service?
A virtual service is what defines traffic routing rules, and then applies them to the addressed host. Routing rules define the matching criteria for traffic of the protocol. Once matched, it is sent to a destination service in the registry.
What are external endpoints?
External endpoints are API routes added to the end of a user's application's URL, such as https://myapp.staging.dso.mil/api/ or https://myapp.staging.dso.mil/backend/. These endpoints can be made reachable from the internet and have the traffic route to specific services in a user's project.
What is the saving state?
Answer: Typically this means visiting a website more than once and having it remember the user, but for external app interaction, this refers to the ability to interact with a database (of the app) as needed.
Understanding External App Use
For more on how customers can understand the external use of their apps, use the links provided in the following:
Istio:
Party Bus: